Navigation und Service

SVHCs in Erzeugnissen - Wie gehe ich vor?

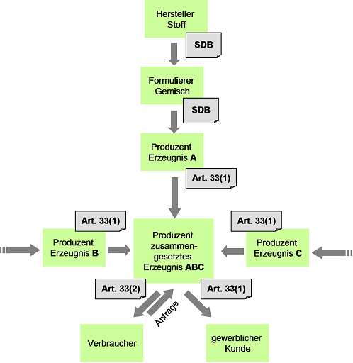
Grundsätzlich verfolgt die REACH-Verordnung die Idee, dass die Informationen über Kandidatenstoffe vom Hersteller des Stoffes bis zum Verwender eines Erzeugnisses, das einen solchen Stoff enthält, in der Lieferkette (in der EU) weitergegeben werden. Der Hersteller des Stoffes muss ein Sicherheitsdatenblatt (SDB) erstellen und auch der Formulierer, der diesen Stoff verwendet, muss entsprechende Informationen in sein SDB aufnehmen. Der Produzent eines Erzeugnisses erhält somit via SDB die Informationen zum Kandidatenstoff und kann diese an seine Kunden weitergeben.

Stoff im Erzeugnis - Wie gehe ich vor?

Es kann jedoch für Produzenten von zusammengesetzten Erzeugnissen oder Importeuren zu Schwierigkeiten bei der Informationsweitergabe und somit auch bei der Erfüllung ihrer gesetzlichen Pflichten kommen, wenn z.B. die Informationspflichten gemäß Artikel 33 sind in der Lieferkette gerade auch außerhalb der EU nicht bekannt sind.

Im Folgenden wird das mögliche Vorgehen eines Erzeugnisproduzenten bzw. -importeurs zur Erfüllung der Melde- bzw. Informationspflichten in Bezug auf Erzeugnisse aus Sicht des REACH-CLP-Biozid Helpdesk beschrieben. Grundlage ist das EuGH-Urteil das dem Prinzip „Einmal ein Erzeugnis – immer ein Erzeugnis“ folgt, wonach das einzelne Erzeugnis und nicht das zusammengesetzte Erzeugnis als Bezugsgröße verwendet wird.

Eigene Überlegungen zu Kandidatenstoffen

Es ist notwendig, eine gute Kenntnis über die Produktion eines Erzeugnisses zu haben. Nur mit diesem Wissen kann beurteilt werden, wie (un)wahrscheinlich das Vorhandensein eines Kandidatenstoffes in den einzelnen Erzeugnissen ist (wahrscheinlichkeitsbasierter Ansatz) und wie plausibel Informationen zu SVHC in der Lieferkette sind.

Dabei ist es sinnvoll sich einen Überblick über die möglichen Verwendungen der Stoffe der jeweils aktuellen Kandidatenliste zu verschaffen. Denn bestimmte Verwendungen der Kandidatenstoffe machen ihr Vorhandensein in den unterschiedlichen Materialien mehr oder weniger wahrscheinlich.

So wird ein Weichmacher möglicherweise in einem Fahrradgriff aus Weich-PVC enthalten sein, aber nicht im Metallrahmen des Fahrrades. Insbesondere spielen hier auch eigene Erfahrungen, Recherchen, Verdachtsmomente oder Hinweise auf das Vorhandensein von Kandidatenstoffen eine Rolle.

Der REACH-CLP-Biozid Helpdesk hat eine Liste mit typischen Verwendungen der bisher identifizierten Kandidatenstoffe erstellt. Die Liste ist allerdings nicht abschließend. Wenn eine Verwendung nicht gelistet ist, ist das deshalb nicht etwa im Umkehrschluss ein Ausschlusskriterium dafür, dass der betreffende Kandidatenstoff in dem Erzeugnis nicht enthalten ist.

Produktion von Erzeugnissen

Die Frage nach dem Gehalt an Kandidatenstoffen in Erzeugnissen ist in den unterschiedlichen Situationen – Produktion innerhalb der EU oder Import des Erzeugnisses in die EU – unterschiedlich schwer zu beantworten.

Ein Produzent eines zusammengesetzten Erzeugnisses in der EU, der die einzelnen Erzeugnisse aus der EU bezieht, bekommt von jedem seiner EU-Lieferanten die Information, ob ein Kandidatenstoff in einem einzelnen Erzeugnis enthalten ist. Im positiven Falle gibt er diese Information, z. B. "Kandidatenstoff A > 0,1 % im Fahrradgriff", so an den Abnehmer des Fahrrades weiter.

Trotz der vorhandenen Informationspflicht innerhalb der EU sollte der Produzent von zusammengesetzten Erzeugnissen allerdings grundsätzlich die Plausibilität der Angaben seines Lieferanten zu diesen Erzeugnissen überprüfen. Insbesondere sollte er sich mit der Frage auseinandersetzen, ob keine Angabe des Lieferanten zu Kandidatenstoffen plausibel auf die darin enthaltenen einzelnen Erzeugnisse anwendbar ist. Dies ist deshalb sinnvoll, weil es vermutlich eine zeitliche Verzögerung geben wird, bis alle Importeure und Lieferanten das EuGH-Urteil zu zusammengesetzten Erzeugnissen auch praktisch umsetzen.

Import von Erzeugnissen

Ein Importeur eines zusammengesetzten Erzeugnisses oder ein EU-Produzent eines zusammengesetzten Erzeugnisses, der einzelne hierbei verbaute Erzeugnisse von außerhalb der EUimportiert, kann vor größere Herausforderungen gestellt werden.

Beim Import von außerhalb der EU erhält der Importeur zunächst möglicherweise keine Informationen zu enthaltenen Kandidatenstoffen, da diese außerhalb der EU nicht weitergegeben werden müssen.

Vor dem Hintergrund des Urteils des EuGH und insbesondere unter Beachtung des Verhältnismäßigkeitsprinzips schlägt der REACH-CLP-Biozid Helpdesk hier die nachfolgend beschriebene Strategie vor:

1) Kommunikation mit dem Lieferanten

Der erste Schritt auf dem Weg seinen Informationspflichten bezogen auf jedes einzelne Erzeugnis nachkommen zu können, ist mit dem nicht EU-ansässigen Lieferanten vertraglich zu vereinbaren, Informationen zu SVHC weiterzugeben. Dies ist vor allem deshalb sinnvoll, um im Zweifelsfall nachweisen zu können, dass man bemüht war seiner Sorgfaltspflicht nachzukommen.

Sofern Informationen zum Gehalt an Kandidatenstoffen weitergegeben wurden, sind unterschiedliche Situationen möglich:

  1. Die Informationen sind vertrauenswürdig und plausibel. Für den Importeur wird unter solchen Bedingungen vermutlich kein weiterer Handlungsbedarf bestehen, die Informationen können an den Abnehmer des Erzeugnisses weitergegeben werden.
  2. Die Informationen sind nichtvertrauenswürdig und plausibel. Es besteht weiterer Handlungsbedarf, z. B. Nachfragen beim Lieferanten, bis letztendlich zur eigenen Analyse.

Wenn keine Informationen zum Gehalt an Kandidatenstoffen > 0,1 % vorliegen, muss der Importeur entscheiden, ob dies plausibel ist. Es kann heißen, dass tatsächlich keine Kandidatenstoffe enthalten sind, oder der Gehalt fälschlicherweise noch auf das zusammengesetzte Erzeugnis bezogen wurde und daher unter 0.1% liegt. Keine Angabe kann aber auch bedeuten, dass der Lieferant selbst keine Informationen hierzu besitzt oder die vertragliche Vereinbarung nicht beachtet. In diesem Fall sollte der Importeur aktiv werden.

2) Schrittweise Analyse von Kandidatenstoffen in Erzeugnissen

Eine Analyse ist dann nötig, wenn der Lieferant des Erzeugnisses keine zufriedenstellende Auskunft über möglicherweise vorhandene Kandidatenstoffe gibt oder der Verdacht auf das Vorhandensein eines Kandidatenstoffes besteht.

Insbesondere bei  komplex zusammengesetzten Erzeugnissen, die eventuell auch aus sehr vielen, sehr kleinteiligen Erzeugnissen bestehen, kann es im Einzelfall sehr schwierig bzw. aufwändig sein, zu jedem dieser Erzeugnisse eine Aussage zum Gehalt an Kandidatenstoffen zu treffen.
Das folgende Schaubild gibt einen Überblick darüber was Sie beachten sollten. Weitere Erläuterungen entnehmen Sie bitte unserer REACH-Info Broschüre 6.

Entscheidungsbaum Erzeugnisse

Wenn Sie eine Analyse vornehmen, beachten Sie bitte die folgenden Punkte:

  • vollständige Analyse: Alle Erzeugnisse werden auf alle Kandidatenstoffe hin untersucht. Das bedeutet einen hohen zeitlichen und finanziellen Aufwand
  • wahrscheinlichkeitsbasierte Analyse: Ansatz, bei dem nur die in den einzelnen Erzeugnissen wahrscheinlich vorkommenden Kandidatenstoffe gesucht werden. Es sind Überlegungen anzustellen, ob bestimmte Kandidatenstoffe auf Grund der Materialeigenschaften in einem Erzeugnis vorkommen können, und auch, ob deren Verwendung ein Vorkommen wahrscheinlich macht.
  • Schrittweise Analyse: Bildung von Gruppen, in denen Erzeugnisse zusammengefasst werden, z. B. basierend auf deren Material in Kombination mit der wahrscheinlichkeitsbasierten Analyse.

Fazit

Nach Auslegung des EuGH wird ein Gegenstand in dem Moment, in dem er produziert wird und eine spezifische Form, Oberfläche oder Gestalt erhält, die seine Funktion in größerem Maße als die chemische Zusammensetzung bestimmt zum Erzeugnis im Sinne der REACH-Verordnung und verliert diese Erzeugniseigenschaft auch dann nicht, wenn er mit anderen Erzeugnissen zusammengefügt oder vereinigt wird, um mit ihnen ein komplexes Produkt zu bilden. Dabei spielt es keine Rolle, wie es mit den anderen Erzeugnissen zusammengefügt oder vereinigt wird, ob es also z. B. "nur" verschraubt oder zusammengesteckt oder aber verklebt, verlötet, verschweißt wird. Wenn die Informationsweitergabe in der Lieferkette funktioniert, ist dies für alle Beteiligten leicht möglich. In allen anderen Fällen ist es notwendig eine Strategie zu entwickeln um seinen Informationspflichten in vollem Umfang nachkommen zu können, ohne einen unverhältnismäßigen Aufwand betreiben zu müssen.

Jeder Lieferant sollte die von ihm angewendeten Strategien und grundsätzlichen Überlegungen verantwortungsbewusst dokumentieren.